July 13th, 2016
0 reactions

Developer Assistant now supports C++

Today we are happy to announce a major update to Developer Assistant! Developer Assistant now offers contextually aware web powered solutions for C++.

Developer Assistant for Visual Studio is a productivity plugin that brings the combined power of Bing search capabilities and your development environment to solve your day-to-day developer problems. With the addition of C++, we are opening up new possibilities for millions of C++ developers on Visual Studio.

We are now expanding all the 3 important components of Developer Assistant to C++

  • Code Samples access in your IDE environment
  • Project search from popular sources
  • Bing powered contextual search

With the addition of 43 Million C++ code samples, our total corpus is now of 64 Million code samples. In addition to MSDN, stackoverflow and GitHub we have sourced code samples from specialist C++ domains like cppreference.com and cplusplus.com which gives developers a strong base of options to choose from. Now you have access to thousands of code samples for CRT (C runtime libraries), STL (standard template library) and various other open source C++ libraries like Boost, Direct3D, OpenCV etc. from within Visual Studio. You can access all these code samples in two ways:

  1. Automatic code samples in your IntelliSense experience
  2. Code samples for your tasks using natural language in the “How do I – box” (Ctrl+shift+F1) or in the Bing search box

Explicit API Search

Figure 1 Intellisense Experience in your code editor

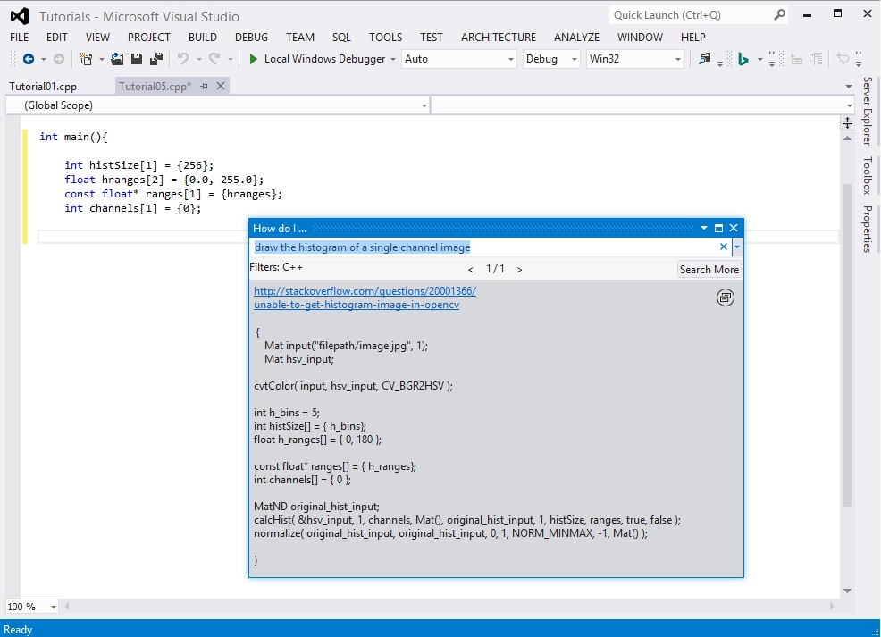
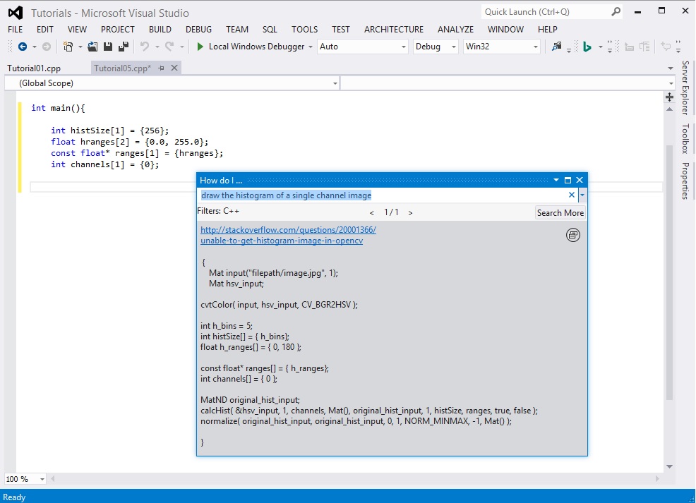
"How Do I" Search Box

Figure 2 “How do I” search box gives code samples for your programming tasks

Now you can satisfy your programming needs by using the search box in the Visual Studio toolbar. You will get both C++ code snippets and sample projects from MSDN or GitHub within the IDE browser. All the open source projects are just a simple search away. Code sample projects are complete Visual Studio demo solutions that you can download or clone, build and run

Project Search

Figure 3 Search code sample projects from within the Visual Studio

With Bing Contextual Search support for C++ you can get web help on any keyword or compiler error. Our algorithm consumes all the additional contextual parameters like your project type, programming language etc and issues multiple queries to the search engine and show re ranked results in your web browser.

For instance, imagine you’re in Visual Studio and want to know more about a particular keyword. You can simply select and do a right click as shown below

Bing Contextual Search

Figure 4 Select and do right click and choose Bing Contextual Search

Selecting “Bing Contextual Search” from the dropdown link will open a web results page containing everything you need about this particular keyword or compiler error from the internet.

NOTE: Currently in VS2015 the feature works only in the IDE Editor and not for compiler errors.

Figure 5 Contextual results shown in a browser for the selected keyword

Get your latest version of Developer Assistant from here. In our endeavor to improve developer productivity we have come a long way through your feedback and suggestions. Please keep writing to us at bingdevassistant@microsoft.com and help us to serve you better.

On behalf of teams from Bing, Developer Experience, Microsoft Research & Visual Studio, Thank you.

Anuj Jain, Program Manager, Bing Tech Experiences @1AJain

Anuj has been with Microsoft for 3 years. He is passionate about improving developer productivity by combining the power of web by using Bing & Development Environment to provide contextually aware help to developers.

Author

Visual Studio has evolved from a simple tool bundle into an intelligent, all-in-one development environment. With support for coding in any language on any device, integrated AI to streamline workflows, and seamless cloud scalability, it empowers developers to innovate, deliver faster, and build the future.

0 comments

Discussion is closed.